Blog
Microsoft ile 3DEXPERIENCE Works: İşbirliği Kolaylığı
- 12 Mayıs 2025
- Yayınlayan: Semih Sağışman
- Kategori: 3DEXPERIENCE Blog
Kurumda çalışırken çeşitli dosya türleriyle çalışırız ve belge dosyaları her departman için çok önemli varlıklardır. Geçmişte belgelerin fiziksel kopyalarından oluşan yığınlarla uğraşmak zorundaydık, ancak günümüzde tüm belgeler dijitalleştirildi ve bu dijital belgelerle çalışmak ve onları yönetmek de çok önemli.
3DEXPERIENCE Collaboration for Microsoft, tüm proje katılımcılarının en popüler Microsoft uygulamalarından proje bilgileri oluşturmasına ve bunlara erişmesine olanak tanır: Word, Excel, PowerPoint, Outlook, Windows Explorer ve Windows Desktop Search. Bu özellik, katılımcıların yerleşik üretkenliğini etkilemeden kurumsal düzeyde projelere ve şirket çapında iş birliğine olanak tanır. Çünkü proje içeriği katılımcının bilgisayarı yerine 3DEXPERIENCE platformunda yönetilir. Kuruluş artık proje içeriğini daha güvenli bir şekilde oluşturabilir, yönetebilir ve inceleyebilir. Microsoft uygulamalarıyla yerel entegrasyon sağlayarak, katılımcılar için eğitim yükünü en aza indirir ve kümülatif proje iş birliğinin hızlı bir şekilde benimsenmesini destekler.
Temel Faydaları:
- Bir kuruluşun işinin bütünsel, kapsamlı ve birleşik bir görünümünü sağlayarak yatırım getirisini hızlandırın.
- Popüler Microsoft uygulamalarını kullanarak proje içeriğine erişimi kolaylaştırarak katılımcı kabulünü artırın.
- Projeler ve kurum genelinde iş birliğini ve karar alma sürecini iyileştirmek için proje verilerinden yararlanın.
- Genel katılımcı verimliliğini ve üretkenliğini artırır.
- Proje ve kurumsal operasyonları değerlendirin ve optimize edin ve en iyi uygulamaları oluşturun ve bunlardan yararlanın.
Nasıl çalıştığını görelim:
- Collaboration for Microsoft uygulamasını başlatın.
2. Collaboration for Microsoft explorer penceresi açılacaktır.
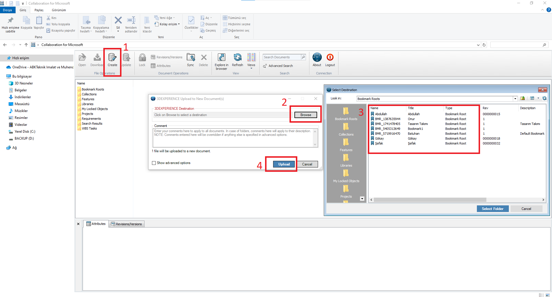
3. Bu açılan pencereden dosyaları doğrudan platforma yükleyebiliriz.
4. Platforma yüklenecek gerekli dosyaya göz atıp seçebilir ve bu dosyayı aşağıdaki gibi kaydetmek istediğiniz belirli Yer İşaretini seçebiliriz.
5. Ayrıca, tüm Microsoft ofis uygulamalarına yeni “3DEXPERIENCE” sekmesi eklenecektir. Bu sekmeden, Office dosyalarını Platforma yükleyebilir, ardından revizyonlar oluşturabilir, yorum ekleyebilir ve öznitelikler ekleyebiliriz.
6. Dosya platforma yüklendikten sonra, bu dosyaya herhangi bir yerden, herhangi bir cihazdan erişebiliriz.
7. Platformunuzdaki tüm belgeler Belge Yönetimi’nde listelenecektir (Collaborative Industry Innovator’ın uygulamalarından biridir).
8. Belge Yönetiminde, dosyayı seçebilir ve bu dosyanın özelliklerini gereksinimlerimize göre değiştirebiliriz.
9. Dosyaya sağ tıklayın ve dosyayı düzenlemek üzere dosyayı kontrol etmek için “Düzenle” seçeneğine tıklayın.
10. Şimdi gerekli değişiklikleri yapın.
11. İşimiz bittiğinde, 3DEXPERIENCE Sekmesindeki Kaydet düğmesine tıkladığımızda, sizden Check-in yorumunu eklemenizi isteyecek ve ardından bu yorumu ekledikten sonra platforma geri kaydedebiliriz.
12. Oluşturulan tüm yorumlar, revizyonlar / versiyonlar platformda bu dosya ile kaydedilecek ve gerektiğinde tüm ayrıntıları kontrol edebileceğiz.
Belge Yönetimi, platformda bulunan ve 3DSpace’in yazarı, görüntüleyicisi veya sahibi olarak erişiminiz olan tüm belgeleri kontrol etmenize ve yönetmenize yardımcı olur. Sizin tarafınızdan oluşturulan tüm belgeleri ve diğer üyeler tarafından paylaşılan belgeleri görüntüleyebilirsiniz.
Bu belgeler Word, Excel veya PowerPoint dosyaları olabilir.
Ayrıca bilgisayarınızdan mevcut dosyayı yükleyerek yeni belge oluşturma olanağına da sahipsiniz.
Grup halinde çalışırken her zaman karşılaştığımız zorluk, belgenin bütünlüğünü ve benzersizliğini korumaktır.
Belge üyeler tarafından görülebilir ve düzenlenebilir. Farklı üyelerin belgeyi değiştirmesine ve düzenlemesine izin verirken, diğer ekip üyeleri tarafından yapılanlara saygı duymak ve aynı belgeyi geçersiz kılmamak, belirli bir disiplin ve iş akışı gerektirir.
Bu şekilde, belge dosyalarıyla etkili bir şekilde çalışabilir ve 3DEXPERIENCE Platformu ile iş birliği yapabiliriz.